Stripe for Agents:從協議堆疊到支付生態的Agent投資圖譜
- 核心观点:智能体商业将重构机器经济秩序。
- 关键要素:
- 协议栈标准化,实现服务发现到支付闭环。
- 法币与稳定币双轨并行,互补共生。
- x402协议是高频微支付的核心原生轨道。
- 市场影响:催生新的全球商业基础设施核心。
- 时效性标注:长期影响。
原文作者:Jacob Zhao
原文來源:IOSG Ventures
智能體商業(Agentic Commerce)指的是由AI 智能體自主完成服務發現、可信度判斷、訂單產生、支付授權及最終結算的全流程商業體系。它不再依賴人類逐步操作或資訊輸入,而是由智慧體在跨平台、跨系統的環境中自動協作、下單、支付與履約,從而形成機器與機器之間自主執行的商業閉環(M2M Commerce)。

加密領域中,最具實際應用價值的場景目前主要集中在穩定幣支付與DeFi。因此,在Crypto 與AI 融合的過程中,最有價值的兩條路徑分別為:短期內依托現有成熟DeFi 協議的AgentFi,以及中長期圍繞穩定幣結算、依賴ACP/AP2/x402/ERC-8004 等協議逐步完善的Agent Payment。
智能體商業(Agentic Commerce)短期受限於協議成熟度、監管差異、商家用戶接受度等因素,難以快速規模化;但從長期看,支付是所有商業閉環的底層錨點,智能體商業最具有長期價值。
智能體商業支付體系與應用場景
在智慧體商業(Agentic Commerce)體系中,真實世界的商家網路才是最大的價值場景。無論AI Agent 如何演進,傳統法幣支付體系(Stripe、Visa、Mastercard、銀行轉帳)與快速成長的穩定幣體系(USDC、x402)都將長期並存,共同構成智能體商業的底座。
傳統法幣支付vs 穩定幣支付對比

真實世界商家-從電商、訂閱、SaaS 到旅遊、內容付費與企業採購-承載萬億美元級需求,也是AI Agent 自動比價、續費與採購的核心價值來源。短期內,主流消費與企業採購仍將由傳統法幣支付體系長期主導。
穩定幣在現實商業無法規模化的核心障礙並非技術,而是監管(KYC/AML、稅務、消費者保護)、商戶會計(穩定幣非法償)以及不可逆支付帶來的爭議處理機制缺失。由於這些結構性限制,穩定幣短期難以進入醫療、航空、電商、政府、公用事業等高監管行業,其落地將主要集中在數位內容、跨境支付、Web3 原生服務與機器經濟(M2M/IoT/Agent)等監管壓力較低或鏈上原生的場景,這也正是Web3 原生的智能體商業最先實現規模突破的機會窗口。
不過,2025 年監管制度化正快速推進:美國穩定幣法案取得兩黨共識,香港與新加坡落地穩定幣牌照框架,歐盟MiCA 正式生效,Stripe 支持USDC、PayPal 推出PYUSD。監管結構的清晰化意味著穩定幣正被主流金融體系接納,為未來跨國結算、B2B 採購與機器經濟開啟政策空間。
智能體商業最佳應用場景匹配

智能體商業(Agentic Commerce)的核心不是讓一種支付軌道取代另一種,而是將「下單—授權—支付」的執行主體交給AI Agent,使傳統法幣支付體系(AP2、授權憑證、身分合規)與穩定幣體系(x402、CCTP、智慧合約結算)各自發揮優勢。它既不是法幣vs 穩定幣的零和競爭,也不是單一軌道的替代敘事,而是一個同時擴張雙方能力的結構性機會:法幣支付繼續支撐人類商業,穩定幣支付加速機器原生與鏈上原生場景,兩者互補共生,成為智能體經濟的雙引擎。
智能體商業底層協定標準全景
智能體商業(Agentic Commerce)的協定堆疊由六個層級構成,形成「能力發現」至「支付交付」完整的機器商業連結。 A2A Catalog 與MCP Registry 負責能力發現,ERC-8004 提供鏈上可驗證身分與聲譽;ACP 與AP2 分別承擔結構化下單與授權指令;支付層由傳統法幣軌道(AP2)與穩定幣軌道(x402)並行組成;交付層則尚無統一標準。

- 發現層(Discovery Layer): 解決「Agent 如何發現並瞭解可呼叫服務」。 AI 側透過A2A Catalog 與MCP Registry 建構標準化能力目錄;Web3 則依托ERC-8004 提供可尋址的身份指引。此層是整個協定棧的入口。
- 信任層(Trust Layer):回答「對方是否可信」。 AI 側尚無通用標準,Web3 透過ERC-8004 建構可驗證身分、聲譽與執行記錄的統一框架,是Web3 的關鍵優勢。
- 下單層(Ordering Layer):負責「訂單如何表達與校驗」。 ACP(OpenAI × Stripe)提供商品、價格與結算條款的結構化描述,確保商家可履約。由於鏈上難以表達現實世界商業契約,因此該層基本上由Web2 主導。
- 授權層(Authorization Layer):處理「Agent 是否獲得使用者合法授權」。 AP2 透過可驗證憑證將意圖、確認與支付授權綁定至真實身分系統。 Web3 簽名尚不具法律效力,因此無法承擔該層的契約與合規責任。
- 支付層(Payment Layer):決定「付款透過何種軌道完成」。 AP2 覆蓋卡與銀行等傳統支付網路;x402 則提供穩定幣的原生API 支付接口,使USDC 等資產可嵌入自動化呼叫。兩類軌道在此形成功能互補。
- 交付層(Fulfillment Layer):回答「支付完成後如何安全交付內容」。目前無統一協定:現實世界依賴商家系統完成交付,Web3 的加密存取控制尚未形成跨生態標準。該層仍是協定堆疊的最大空白,也最有可能孕育下一代基礎協定。
智能體商業關鍵核心協定詳解
圍繞智能體商業(Agentic Commerce)服務發現、信任判斷、結構化下單、支付授權與最終結算這五個關鍵環節,Google、Anthropic、OpenAI、Stripe、Ethereum、Coinbase 等機構均在相應環節提出底層協議,從而共同構建出下一代Agentic Commerce 核心協議棧。
Agent‑to‑Agent (A2A) – 智慧體互通協定(Google)
A2A 是由Google 發起並捐贈至Linux Foundation 的開源協議,旨在為不同供應商、不同框架建構的AI Agents 提供統一的通訊與協作標準。 A2A 基於HTTP + JSON-RPC,實現安全、結構化的訊息與任務交換,使Agents 能以原生方式進行多輪對話、協作決策、任務分解與狀態管理。它的核心目標是建構「智能體之間的互聯網」,讓任何A2A 相容的Agent 都能被自動發現、調用與組合,從而形成跨平台、跨組織的分散式Agent 網路。
Model Context Protocol (MCP) – 統一工具資料存取協定(Anthropic)
MCP 由Anthropic 推出,是連接LLM / Agents 與外部系統的開放協議,專注於統一工具與資料存取介面。它將資料庫、檔案系統、遠端API 以及專有工具抽象化為標準化資源,使Agent 可以安全、可控、可審計地存取外部能力。 MCP 的設計強調低整合成本與高可擴展性:開發者只需一次對接,即可讓Agent 使用整個工俱生態。目前MCP 已被多家頭部AI 廠商採用,成為agent-tool 互動的事實標準。

MCP 關注的是「Agent 如何使用工具」——為模型提供統一且安全的外部資源存取能力(如資料庫、API、檔案系統等),從而標準化agent-tool / agent-data 的交互方式。
A2A 則解決「Agent 如何與其他Agent 協同工作」-為跨廠商、跨框架的智能體建立原生通訊標準,支援多輪對話、任務分解、狀態管理與長生命週期執行,是智能體之間的基礎互通層。

Agentic Commerce Protocol (ACP) – 下單結帳協議(OpenAI × Stripe)
ACP(Agentic Commerce Protocol)是OpenAI 與Stripe 提出的開放下單標準(Apache 2.0),為買家—AI Agent—商家建立可被機器直接理解的結構化下單一流程。協議涵蓋商品資訊、價格與條款校驗、結算邏輯及支付憑證傳遞,使AI 能在不成為商家的前提下代表使用者安全發起購買。
其核心設計為:AI 以標準化方式調用商戶的結帳接口,而商家保留全部商業與法律控制權。 ACP 透過結構化訂單(JSON Schema / OpenAPI)、安全支付代幣(Stripe Shared Payment Token)、相容於現有電商後台,並支援REST 與MCP 發布能力,讓商家無需改造系統即可進入AI 購物生態。目前ACP 已用於ChatGPT Instant Checkout,成為早期部署可用的支付基礎設施。
Agent Payments Protocol (AP2) – 數位授權與支付指示協定(Google)
AP2 是由Google 聯合多家支付網路與科技公司共同推出的開放標準,旨在為AI Agent 主導的支付建立統一、合規、可審計的流程。它透過加密簽署的數位授權憑證將使用者的支付意圖、授權範圍與合規身分綁定起來,為商家、支付機構與監管方提供可驗證的「誰在為誰花錢」的證據。
AP2 以「Payment-Agnostic」為設計原則,同時支援信用卡、銀行轉帳、即時支付以及透過x402 等擴展接入穩定幣等加密支付軌道。在整個Agentic Commerce 協定堆疊中,AP2 不負責具體商品與下單細節,而是為各種支付管道提供通用的Agent 支付授權框架。

ERC‑8004 – 鏈上Agent 身分/ 聲譽/ 驗證標準(Ethereum)
ERC-8004 是由MetaMask、Ethereum 基金會、Google、 Coinbase 共同提出的以太坊標準,旨在為AI Agents 建立跨平台、可驗證、無需預信任的身份與信譽體系,協議由鏈上三部分組成:
- Identity Registry:為每個Agent 鑄造類似NFT 的鏈上身份,可掛接MCP / A2A 端點、ENS/DID、錢包等跨平台資訊。
- Reputation Registry:標準化記錄評分、回饋與行為訊號,使Agent 的歷史表現可審計、可聚合、可組合。
- Validation Registry:支援stake re-execution、zkML、TEE 等驗證機制,為高價值任務提供可驗證的執行記錄。
透過ERC-8004,Agent 的身份、信譽與行為被鏈上存證,形成跨平台可發現、不可篡改、可驗證的信任底座,是Web3 建構開放、可信任AI 經濟的重要基礎設施。 ERC-8004 處於Review 階段,意味著標準已基本穩定、具備可實現性,但仍在廣泛徵求社群意見,尚未最終定稿。
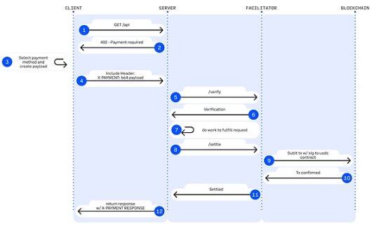
x402 – 穩定幣原生API 支付軌道(Coinbase)
x402 是Coinbase 提出的開放支付標準(Apache-2.0),將長期閒置的HTTP 402 Payment Required 變成可編程的鏈上支付握手機制,讓API 與AI Agent 可以在無需帳號、無需信用卡、無需API Key 的情況下實現去帳戶化、無摩擦、按需付費的鏈上結算。

▲ 圖例:HTTP 402 支付工作流程
資料來源: Jay Yu@Pantera Capital
核心機制:x402 協定復活了網路早期遺留的HTTP 402 狀態碼。其工作流程為:
- 請求與協商: 客戶端(Agent)發起請求-> 服務端傳回402 狀態碼及付款參數(如金額、接收位址) 。
- 自主支付: Agent 本地簽署交易並廣播(通常使用USDC 等穩定幣),無需人工幹預。
- 驗證與交付: 服務端或第三方「Facilitator」驗證鏈上交易後,即時釋放資源。
x402 引進了Facilitator(促進者) 角色,作為連接Web2 API 與Web3 結算層的中間件。 Facilitator 負責處理複雜的鏈上驗證與結算邏輯,使傳統開發者僅需極少程式碼即可將API 貨幣化,服務端無需運行節點、管理簽章或廣播交易,只需依賴Facilitator 提供的介面即可完成鏈上支付處理。目前最成熟的Facilitator 實作由Coinbase Developer Platform 提供。
x402 的技術優勢在於:支援低至1 美分的鏈上微支付,突破傳統支付網關在AI 場景下無法處理高頻小額呼叫的限制;完全移除帳戶、KYC 與API Key,使AI 能自主完成M2M 支付閉環;並透過EIP-3009 實現無Gas 的USDC 授權支付,
基於對Agentic Commerce 的核心協議堆疊的介紹,下表總結協議在各層級的定位、核心能力、主要限制與成熟度評估,為建構跨平台、可執行、可支付的智能體經濟提供了清晰的結構化視角。

Web3 智能體商業生態代表性項目
當下智能體商業(Agentic Commerce)的Web3 生態可分為三層:
- 業務支付系統層(L3),包括Skyfire、Payman、Catena Labs、Nevermined 等項目,提供支付封裝、SDK 整合、額度與權限治理、人類審批與合規接入,並不同程度對接傳統金融軌道(銀行、卡組織、PSP、KYC/KYB),搭建支付業務與機器經濟的橋樑。
- 原生支付協議層(L2),由x402、Virtual ACP 等協議及其生態項目構成,負責收費請求、支付驗證與鏈上結算,是當前Agent 經濟中真正實現自動化、端到端清算的核心。 x402 完全不依賴銀行、卡片組織與支付服務商,提供鏈上原生M2M/A2A 支付能力。
- 基礎設施層(L1),包括Ethereum、Base、Solana 以及Kite AI 等,為支付與身分系統提供鏈上執行環境、金鑰體系、MPC/AA 與權限Runtime 的技術堆疊可信任底座。

L3 業務支付系統層- Skyfire:AI Agent 的身份與支付憑證
Skyfire 以KYA + Pay 為核心,將「身分驗證+ 付款授權」抽象化為AI 可用的JWT 憑證,為網站、API、MCP 服務提供可驗證的自動化存取與扣費能力。系統會自動為使用者產生Buyer/Seller Agent 與託管錢包,支援卡片、銀行與USDC 儲值。
系統層面,Skyfire 為每個使用者產生Buyer/Seller Agent 與託管錢包,支援透過卡片、銀行和USDC 充值餘額。其最大優勢是完全相容於Web2(JWT/JWKS、WAF、API Gateway 可直接使用),可為內容網站、資料API、工具類SaaS 提供「帶身分的自動付費存取」。
Skyfire 是現實可用的Agent Payment 中間層,但身分與資產託管均為中心化方案。
L3 業務支付系統層- Payman:AI 原生資金權限風控
Payman 提供Wallet、Payee、Policy、Approval 四類能力,為AI 建立可治理、可審計的「資金權限層」。 AI 可以執行真實支付,但所有資金動作必須滿足使用者設定的額度、策略與批准規則。核心互動透過payman.ask() 自然語言介面完成,系統負責解析意圖、驗證策略與執行支付。
Payman 的關鍵價值在於:「AI 可以動錢,但永遠不越權。」將企業級資金治理遷移到AI 環境:自動發薪、報銷、供應商付款、批量轉帳等都可在明確定義的權限邊界內完成。 Payman 適合企業與團隊內部的財務自動化(薪資、報銷、供應商付款等),定位是受控資金治理層,並未嘗試建立開放式Agent-to-Agent 支付協議。
L3 業務支付系統層- Catena Labs:Agent 身分/ 支付標準
Catena 以AI-Native 金融機構(託管、清算、風控、KYA)為商業層,以ACK(Agent Commerce Kit)為標準層,建構Agent 的統一身分協議(ACK-ID)與Agent-native 支付協議(ACK-Pay)。目標是填補機器經濟中缺少的可驗證身分、授權鏈與自動化支付標準。
ACK-ID 基於DID/VC 建立Agent 的所有權鏈、授權鏈;ACK-Pay 定義與底層結算網路(USDC、銀行、Arc)解耦的支付請求與可驗證收據格式。 Catena 強調長期的跨生態互通性,其角色更接近「Agent 經濟的TLS/EMV 層」,標準化程度強、願景清晰。
L3 業務支付系統層- Nevermined:計量、計費與微支付結算
Nevermined 聚焦AI 的usage-based 經濟模型,提供Access Control、Metering、Credits System 與Usage Logs,用於自動化計量、按次計費、分帳與審核。使用者可透過Stripe 或USDC 儲值credits,系統在每次API 呼叫時自動校驗使用量、扣費並產生可審計日誌。
其核心價值在於支援sub-cent 的即時微支付與Agent-to-Agent 自動化結算,使資料購買、API 呼叫、workflow 調度等都能以「按呼叫付費」的方式運作。 Nevermined 不建造新的支付軌道,而是建構支付之上的計量/ 計費層:短期推動AI SaaS 商業化,中期支撐A2A marketplace,長期可能成為機器經濟的微支付fabric。

Skyfire、Payman、Catena Labs、Nevermined 屬於業務支付層,都需要在不同程度上對接銀行、卡組織、PSP 與KYC/KYB,但它們的真正價值並不在“接入法幣”,而在於解決傳統金融無法覆蓋的機器原生需求——身份映射、治理、程序化風控與接入權限。
- Skyfire ( 支付網關):為網站/API 提供「身分+ 自動扣費」(鏈上身分映射Web2 身分)
- Payman ( 財務治理):企業內部的策略、額度、權限與核准(AI 可花錢但不越權)
- Catena Labs ( 金融基建):銀行體系結合,透過KYA、託管與清算服務建構(AI 合規銀行)
- Nevermined ( 收銀台):支付之上只做計量與計費;支付依賴Stripe/USDC。
相較之下,x402 處於更底層,是唯一不依賴銀行、卡片組織與PSP 的原生鏈上支付協議,可透過402 工作流程直接完成鏈上扣款與結算。當Skyfire、Payman、Nevermined 等上層系統都可以呼叫x402 作為結算軌道,從而為Agent 提供真正意義上的M2M / A2A 自動化原生支付閉環。
L2 原生支付協定層- x402 生態:從客戶端到鏈上結算
x402 原生支付生態可分為四個層級:客戶端(Client)、服務端(Server)、支付執行層(Facilitators)以及區塊鏈結算層。用戶端負責讓Agent 或應用程式發起支付請求;服務端按次向Agent 提供資料、推理或儲存等API 服務;支付執行層完成鏈上扣款、驗證與結算,是整個流程的核心執行引擎;區塊鏈結算層則承擔最終的代幣扣款與鏈上確認,實現不可篡改的支付落地。

▲ 圖例:X402 支付流
資料來源:x402 白皮書
客戶端整合層(Client-Side Integrations / The Payers)
讓Agent 或應用程式能夠發起x402 支付請求,是整個支付流程的「出發點」。代表項目:
- thirdweb Client SDK—— 生態最常使用的x402 用戶端標準,維護活躍、支援多鏈,是開發者整合x402 的預設工具。
- Nuwa AI- 讓AI 可無需編碼直接付費存取x402 服務,「Agent 付費入口」的代表專案。
- 官網中同時列出Axios/Fetch、Mogami Java SDK、Tweazy 等尚屬於早期客戶端。
目前現有客戶端仍停留在「SDK 時代」,本質上是開發者工具。而類似瀏覽器/OS 用戶端、機器人/IoT 用戶端、企業系統或能管理多錢包/ 多Facilitator 的更高階形態的用戶端尚未出現。
服務端/ API 商品方(Services / Endpoints / The Sellers)
向Agent 按次出售資料、儲存或推理服務,部分代表項目包括:
- AIsa —— 為真實運作的AI Agents 提供付費資源的API 呼叫與結算基礎設施,使其可按呼叫、按token 或按量存取資料、內容、算力及第三方服務,目前x402 呼叫量第一。
- Firecrawl —— AI Agent 最常被消費的網頁解析與結構化爬蟲入口。
- Pinata —— 主流Web3 儲存基礎設施,x402 已能涵蓋真實的底層儲存成本非輕量API。
- Gloria AI —— 提供高頻即時新聞與結構化市場訊號,交易與分析型Agent 的情報來源。
- AEON—— 將x402 + USDC 擴展到東南亞/ 拉丁美洲/ 非洲的線下商家收單。
- Neynar—— Farcaster 社交圖基礎設施,將社交資料以x402 的方式開放給Agent。
目前服務端集中於爬蟲/ 儲存/ 新聞API,將金融交易執行API、廣告投放API、Web2 SaaS 網關甚至可以執行現實世界任務API 的更高級的關鍵層幾乎未開發,是未來最具潛力的成長曲線。
支付執行層(Facilitators / The Processors)
完成鏈上扣款、驗證與結算,是x402 的核心執行引擎,代表專案:
- Coinbase Facilitator(CDP) —— 企業級可信任執行器,Base 主網零費率+ 內建OFAC/KYT,是生產環境的最強選擇。
- PayAI Facilitator —— 多鏈涵蓋最廣、成長最快的執行層專案(Solana、Polygon、Base、Avalanche 等),是生態中使用量最高的多鏈Facilitator。
- Daydreams—— 將支付執行與LLM 推理路由結合的強場景項目,是當前增長最快的“AI 推理支付執行器”,正成為x402 生態的第三極力量。
根據x402scan 近30 日數據,還有一批中長尾Facilitator/Router,包括Dexter、Virtuals Protocol、OpenX402、CodeNut、Heurist、Thirdweb、x402.rs、Mogami、Questflow 等,整體交易量、賣家數量、買家數量都明顯低於頭部三家。
區塊鏈結算層(Blockchain Settlement Layer)
x402 支付工作流程的最終落點,負責完成代幣的實際扣款與鏈上確認。雖然x402 協定本身是Chain-Agnostic 的,但從目前生態資料來看,結算主要集中於兩條網路:
- Base- 由CDP 官方Facilitator 主推,USDC 原生、費用穩定,是目前交易量與賣家數量最大的結算網。
- Solana—— 由PayAI 等多鏈Facilitator 重點支持,憑藉高吞吐和低延遲,在高頻推理和實時API 場景中增長最快。
鏈本身不參與支付邏輯,隨著更多Facilitator 的擴展,x402 的結算層將呈現更強的多鏈化趨勢。

在x402 支付體系中,Facilitator 是唯一真正執行鏈上支付的角色,離「協議級收入」最近:負責驗證支付授權、提交與追蹤鏈上交易,並產生可審計結算證明,同時處理重播、超時、多鏈相容與基礎的合規檢查。與只處理HTTP 請求的Client SDK(Payers)和API 服務端(Sellers)不同,它是所有M2M/A2A 交易最終的清算出口,掌握流量入口與結算收費權,因此處於Agent 經濟的價值捕獲核心,最受市場關注。
但現實情況是,大多數專案仍停留在測試網或小規模Demo 階段,本質只是輕量「支付執行器」,在身份、計費、風控、多鏈穩態處理等關鍵能力上缺乏護城河,呈現明顯的低門檻、高同質化特徵。隨著生態成熟,Facilitator 將呈現贏家通吃格局:具備穩定性與合規優勢的頭部機構(如Coinbase)擁有顯著領先基礎。從長期來看,x402 仍屬於介面層,無法承載核心價值,真正具備持續性競爭力的,是能在結算能力之上建構身分、計費、風控與合規體系的綜合平台。
L2 原生支付協定層- Virtual Agent Commerce Protocol
Virtual 的Agent Commerce Protocol(ACP)為自主AI 提供了一套通用的商業互動標準,透過Request → Negotiation → Transaction → Evaluation 四階段流程,使獨立智能體能夠以安全、可驗證的方式請求服務、協商條款、完成交易並接受品質評估。 ACP 以區塊鏈作為可信賴執行層,確保交互過程可審計、不可篡改,並透過引入Evaluator Agents 建立激勵驅動的信譽體系,使異質而獨立的專業Agent 能在無中心協調的條件下形成「自治商業體」,開展可持續的經濟活動。目前,ACP 仍處於早期階段,生態規模有限,更像是「多智能體商業互動標準」的探索。
L1 基礎設施層- Kite AI:新興/ 垂直Agent 原生支付鏈
Ethereum、Base(EVM)、Solana 等主流通用公鏈為Agent 提供了最核心的執行環境、帳戶體系、狀態機、安全性與結算基礎,擁有成熟的帳戶模型、穩定幣生態和廣泛的開發者基礎。
Kite AI 是代表性的「Agent 原生L1」 基礎設施,專為智慧體設計支付、身分與權限的底層執行環境。其核心基於SPACE 框架(穩定幣原生、可程式約束、代理優先認證、合規審計、經濟可行微支付),並透過Root→Agent→Session 的三層密鑰體系實現細粒度風險隔離;再結合優化狀態通道構建「Agent 原生支付鐵路」,將成本壓至$0.000001、延遲最佳控制在百毫秒作為通用執行層,Kite 向上相容x402、Google A2A、Anthropic MCP,向下相容OAuth 2.1,目標成為連接Web2 與Web3 的統一Agent 支付與身分底座。
AIsaNet 整合x402 與L402(Lightning Labs 開發的基於閃電網路的402 支付協議標準)協議,作為面向AI Agents 的微支付與結算層,支援高頻交易、跨協議調用協調、結算路徑選擇和交易路由,使Agents 無需理解底層複雜性即可完成跨服務、跨鏈自動支付。
總結與展望:從支付協議到機器經濟秩序重構
智能體商業(Agentic Commerce)是由機器主導的一套全新經濟秩序的建立。它不是「AI 自動下單」這麼簡單,而是一整條跨主體連結的重構:服務如何被發現、可信度如何建立、訂單如何表達、權限如何授權、價值如何清算、爭議由誰承擔。 A2A、MCP、ACP、AP2、ERC-8004 與x402 的出現,將「機器之間的商業閉環」標準化。
沿著這條演化路徑,未來的支付基礎設施將分化為兩條平行軌道:一條是基於傳統法幣邏輯的業務治理軌道,另一條是基於x402 協議的原生結算軌道。這兩者之間的價值捕獲邏輯並不同。
業務治理軌道:Web3 業務支付系統層
適用場景: 低頻、非微支付的真實世界交易(如採購、SaaS 訂閱、實體電商)。
核心邏輯: 傳統法幣將長期主導,Agent 只是更聰明的前端與流程協調器,而不取代Stripe / 卡組織/ 銀行轉帳。穩定幣大規模進入真實商業世界的硬障礙在監管與稅務。
Skyfire、Payman、Catena Labs 等專案價值不在於底層的支付路由(通常由Stripe/Circle 完成),而在於機器治理服務(Governance-as-a-Service)。即解決傳統金融無法涵蓋的機器原生需求-身分映射、權限治理、程序化風控、責任歸屬及M2M / A2A micropayment(以token / 秒結算)。關鍵是誰能成為企業信賴的AI 財務管家。
原生結算軌道:x402 協議生態與Facilitator 的終局
適用場景: 高頻、微支付、M2M/A2A 的數位原生交易(API 計費、資源流支付)。
核心邏輯: x402 (L402) 作為開放標準,透過HTTP 402 狀態碼實現了支付與資源的原子化綁定。在可程式微支付和M2M / A2A 場景中,x402 目前是生態最完整、落地最靠前的協議(HTTP 原生+ 鏈上結算),在Agent 經濟中的地位有望類比‘Stripe for agents’。
單純在Client 或Service 端接入x402 並不帶來賽道溢價;真正具備成長潛力的是能沉澱長期復購與高頻調用的上層資產,如OS 級Agent 用戶端、機器人/IoT 錢包及高價值API 服務(市場數據、GPU 推理、現實任務執行等)。
Facilitator 協助Client 與Server 完成支付握手、發票產生與資金清算的協議網關,既掌握流量也掌握結算費,是目前x402 Stack 中離「收入」最近的一環。多數Facilitator 本質上只是「支付執行器」,明顯的低門檻、同質化特徵。具備可用性與合規優勢的巨頭(如Coinbase)形成主導格局。而避免被邊緣化的核心價值將上移至「Facilitator + X」服務層:透過建構可驗證服務目錄與聲譽體系,提供仲裁、風控、金庫管理等高毛利能力。

我們相信未來將形成」法幣體系「與」穩定幣體系「雙軌並行」:前者支撐主流人類商業,後者承載機器原生與鏈上原生的高頻、跨國、微支付場景。 Web3 的角色不是取代傳統支付,而是為Agent 時代提供可驗證身分、可程式清算與全球穩定幣的底層能力。最終,智能體商業(Agentic Commerce)不僅限於支付優化,而是機器經濟秩序的重構。當數十億次微交易由Agent 在後台自動完成時,那些率先提供信任、協調與優化能力的協議與公司,將成為下一代全球商業基礎設施的核心力量。


